• Name Quick Gantt Chart
  • Category Business
  • Developer DefinedBytes
  • Available on PC, Mobile, Surface Hub, HoloLens
  • OS Windows 10 version 17763.0 or higher
  • Languages English (United States)
Advertisement
Advertisement

Quick Gantt Chart: Streamlining Project Timelines with Precision

In the bustling world of project management, where timelines are tight and details matter, Quick Gantt Chart emerges as a sleek yet powerful tool designed to simplify and enhance scheduling. Developed by the innovative team at TempoSoft, this application aims to bring clarity and efficiency to project planning through intuitive visualizations and collaborative features. Its standout functionalities include rapid Gantt chart creation, real-time team collaboration, and customizable task tracking—all tailored to meet the needs of busy professionals and teams aiming to stay on top of complex projects.

Engaging and Intuitive Design: Making Complex Plans Feel Like a Breeze

Imagine trying to navigate a vast, intricate map—overwhelming at first glance, but when done right, it guides you effortlessly. That's exactly how Quick Gantt Chart approaches interface design. The layout strikes a perfect balance between simplicity and depth, with a clean workspace that minimizes clutter while providing all essential tools at your fingertips. With its drag-and-drop functionality, users can craft, adjust, and visualize project timelines as easily as moving pieces in a puzzle. The color-coded bars not only look appealing but also serve as instant visual cues—highlighting deadlines, task statuses, and dependencies—ensuring that your project landscape is as clear as day.

The application's responsiveness ensures seamless operation across devices, whether you're on a desktop, tablet, or even a smartphone—making on-the-go adjustments as effortless as flicking through a photo album. The learning curve is pleasantly gentle; even new users can quickly grasp core features through guided tutorials and intuitive controls, transforming the daunting task of project plotting into an engaging and satisfying activity.

Core Features That Keep Projects on Track

Rapid Gantt Chart Creation and Customization

One of Quick Gantt Chart's shining stars is its ability to generate detailed Gantt diagrams in just a few clicks. Instead of wrestling with complicated menus or manual entries, users input their tasks, deadlines, and dependencies through straightforward forms. The app then auto-populates a visually appealing chart, which can be further customized by adjusting colors, adding notes, or inserting milestones. This rapid setup process makes initial planning and iterative updates both quick and intuitive—great for busy professionals who need to pivot rapidly.

Real-Time Collaborative Editing

Unlike traditional Gantt tools that silo work in individual devices, Quick Gantt Chart shines brightest in its collaborative capabilities. Think of it as a dynamic, shared whiteboard where multiple team members can sketch, revise, and comment simultaneously. Changes made by one member instantly reflect for others, reducing miscommunications and ensuring everyone stays aligned. Integration with popular cloud services means teams can co-edit from anywhere, whether in an office, coffee shop, or on a train platform—transforming project planning from a solitary chore into a shared voyage.

Task Management and Dependency Setting

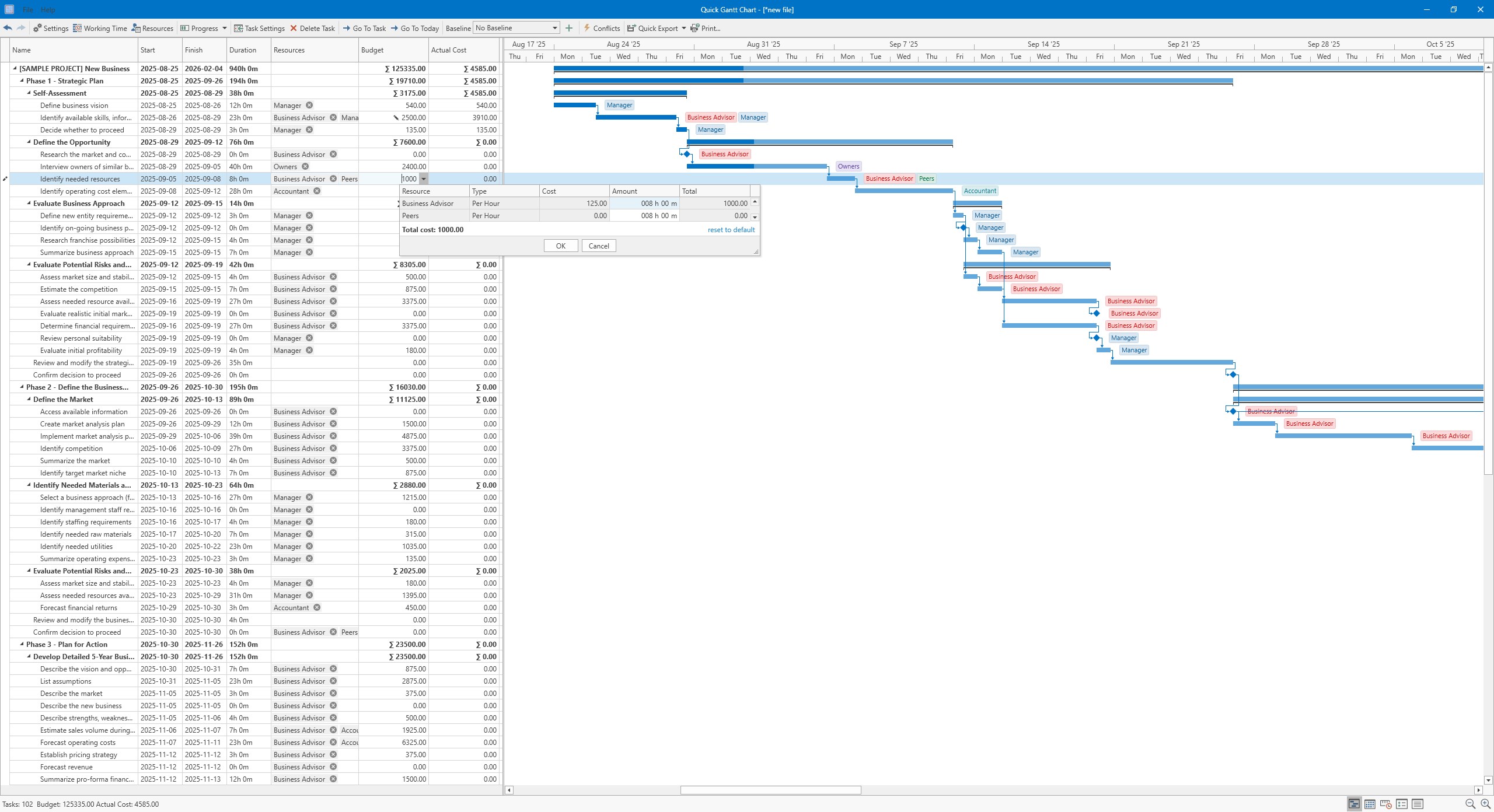
Another gem lies in its detailed task management features. Users can assign tasks to team members, set priorities, and establish dependencies—such as “Task B cannot start until Task A is complete,” creating a network of logical flow that helps prevent bottlenecks. The software visually presents these dependencies, highlighting potential delays before they become issues. Customizable notifications and progress tracking further empower managers to keep their finger on the pulse without micromanaging every step.

Crafting a Smooth User Experience

From the moment you open Quick Gantt Chart, you'll notice its thoughtfully designed interface—akin to opening a well-organized toolbox rather than rummaging through a cluttered drawer. Navigation feels natural, with key functions accessible via a side menu or quick-access buttons. The app's responsiveness ensures that even larger projects with dozens of tasks load smoothly, avoiding frustrating lags that often plague similar tools.

Regarding the learning curve, the app strikes a friendly tone. Beginners can quickly master essential functions through interactive tutorials, while power users can dive into advanced features like custom filters or automation rules. Overall, the user experience is characterized by fluidity and clarity, making project planning less of a chore and more of a creative process.

What Sets Quick Gantt Chart Apart from Its Peers?

While many project management apps offer Gantt charts, Quick Gantt Chart distinguishes itself through its focus on collaborative work and rapid visualization. Its real-time editing and dependency visualization foster a collaborative environment that's both simple and powerful—unlike more heavyweight tools that can feel cumbersome or cluttered. Moreover, the app's ability to quickly generate clear, customizable charts means teams can avoid the common trap of spending too much time formatting and tweaking, freeing more time for actual project execution.

Another key advantage is its task dependency feature, which visually maps out complex workflows and highlights potential delays, giving teams a proactive edge. This makes it particularly suitable for teams managing intricate projects with interdependent tasks, where visibility and coordination are critical.

Final Verdict and Usage Recommendations

Overall, Quick Gantt Chart is a solid, user-friendly choice for teams seeking an efficient way to visualize, manage, and collaborate on project timelines. Its emphasis on rapid chart creation and real-time collaboration makes it especially appealing for dynamic environments where adaptability is key. I'd recommend it for small to medium-sized teams, startups, or project managers who prioritize clarity and teamwork over overly complicated software. For those already using comprehensive project suites, Quick Gantt Chart can serve as a complementary visual planning tool—lightweight but invaluable.

In conclusion, if you're tired of the chaos in managing complex schedules and want a streamlined, collaborative approach, Quick Gantt Chart offers a thoughtful, accessible solution—making your project timelines not just manageable but a little more enjoyable to navigate.

Pros

User-Friendly Interface

The app features an intuitive design that makes creating and managing Gantt charts easy for users of all levels.

Smooth Performance

Quick Gantt Chart runs efficiently without noticeable lag, even with larger project files.

Customizable Charts

Users can easily customize task colors, durations, and dependencies to suit their project needs.

Export Options

The app supports exporting charts in multiple formats like PDF and PNG, facilitating sharing and presentations.

Integration Capabilities

It offers basic integrations with common calendar apps, helping synchronize project timelines efficiently.

Cons

Limited Collaboration Features (impact: medium)

Real-time team collaboration is lacking; users may need to share files manually, which can slow teamwork.

Basic Project Templates (impact: low)

Templates are minimal, requiring users to set up projects from scratch; an official template library could improve workflow.

Few Advanced Scheduling Options (impact: medium)

Advanced features like resource leveling are absent; future updates might include these for enhanced project management.

Mobile Compatibility Is Limited (impact: low)

The app's mobile version is less feature-rich, which could be improved with more functionalities in future releases.

Occasional Stability Issues (impact: low)

Some users report minor crashes with very large projects; restarting the app usually resolves the issue temporarily.

Advertisement

Frequently Asked Questions

How do I start a new project in Quick Gantt Chart?

Open the app, click 'New Project' or 'Import' from Excel/CSV, then set up your project details to begin planning.

Can I customize working days and holidays in this app?

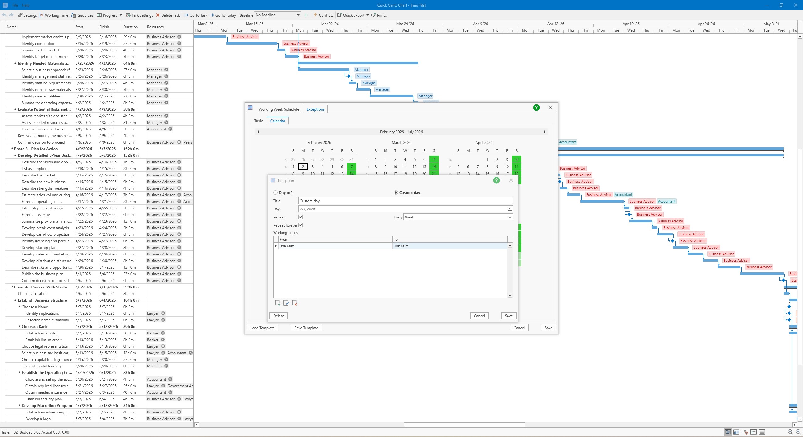
Yes, go to Settings > Calendar > Custom Working Calendar to define your working days and off days, ensuring accurate scheduling.

How do I modify task dates and durations easily?

Simply drag and drop tasks on the Gantt chart to adjust dates and durations, reflecting changes instantly.

What features help me monitor project progress visually?

Use interactive editing to update task progress and compare actual progress with baselines to track schedule variance.

How can I set dependencies between tasks?

Select tasks, then create dependencies via drag-and-drop or use the task details panel under the dependencies section.

Is there an automatic way to recalculate schedules when changes occur?

Yes, the app has auto scheduling that recalculates timelines and highlights the critical path when you update tasks or dependencies.

Can I assign resources like team members or equipment to tasks?

Yes, go to task details, assign resources, set allocation percentages, and the app will check for over-allocation issues.

How do I export my project to share with others?

Use the Export feature to save the Gantt chart as PDF or PNG, or export task data as XLSX or CSV files for sharing.

What pricing or subscription plans are available?

Visit Settings > Account > Subscription to view available plans, features included, and choose the one that fits your needs.

What should I do if I encounter errors during import?

Ensure your Excel or CSV file is correctly formatted, then re-import using the guided wizard, or contact support if issues persist.

Similar to This App

Earth 3D Maps & Street View

Earth 3D Maps & Street View

for Windows
5
Teleprompter Pro`

Teleprompter Pro`

for Windows
5
8K YTb Downloader

8K YTb Downloader

for Windows
4.9
Printer Driver APP

Printer Driver APP

for Windows
4.9
PDF Merger & Splitter

PDF Merger & Splitter

for Windows
4.9
DAT Media Conversion Tool : DAT to MP4

DAT Media Conversion Tool : DAT to MP4

for Windows
4.9
Checkbook Manager

Checkbook Manager

for Windows
4.8
Power BI Desktop

Power BI Desktop

for Windows
4.8
All Video Player.

All Video Player.

for Windows
4.8
Quick Gantt Chart

Quick Gantt Chart

for Windows
4.8
C Design Space for Maker, Explore, Joy

C Design Space for Maker, Explore, Joy

for Windows
4.7
Power BI Report Builder

Power BI Report Builder

for Windows
4.7

Hot Apps

Human Typer

Human Typer

for Windows
5
Red Dead Redemption (PC)

Red Dead Redemption (PC)

for Windows
5
Earth 3D Maps & Street View

Earth 3D Maps & Street View

for Windows
5
FourClicks Media: Essential Photo Organizer, Converter & 4K Slideshow Creator

FourClicks Media: Essential Photo Organizer, Converter & 4K Slideshow Creator

for Windows
5
Teleprompter Pro`

Teleprompter Pro`

for Windows
5
kenoxis driver updater

kenoxis driver updater

for Windows
5
My-Technician

My-Technician

for Windows
5
Embird Embroidery Software

Embird Embroidery Software

for Windows
5
CAD Design Software

CAD Design Software

for Windows
5
Hues of Nature

Hues of Nature

for Windows
5
Advertisement